Vous recherchez une formation ? Retrouvez-nous sur aei-formation.fr
Solutions industrielles
Industrie 4.0
Un projet, contactez-nous !
Navigation
Accueil
Domaines d’activités
Projets
Formations
Tutoriels
Présentations
Le Groupe
Search
Plus de résultats
Generic filters
Accueil
>
Formation - TIA PORTAL - 04/2021
>
Exercice
>
Niveau 1
>
Exercice n°3-A
>
Méthode Structuré
Automatisme 1
Formation - TIA PORTAL - 04/2021
Choix de la page
----
Accueil
Niveau 1
1. Matériels
Composants ET200SP
Divers
2. Logiciels
Version
3. Gestion application
Les transferts
Connexion sans source
Complément
Structure programme
Cybersécurité
4. Bloc d'organisation
5. Adressage
5.1 Complément
6-9. Langages automate
7. Ladder - Contact
Exercice n°1
Exercice n°2
Exercice n°3
Exercice n°4
8. Graph
8.1. Exercice 1 BP_MA
8.2. Exercice 2 BP_AU
8.3 Compléments
8.4 FB Grafcet
9. Structuré SCL
9.1 Remplissage cuve
9.2 Poinçonneuse
9.3 Compléments
6.1 Complément
11. Utilitaire Front
3. EXO LE TÉLÉRUPTEUR
12. MMA
Exo 1 Remplissage cuve
Exo 2 Poinçonneuse
Complément
13. Analogique
Exo 1 : entrée analogique
Exo 2 : sortie analogique
14. Visu et forçage
17. Diagnostic
Fonction
Icône de diagnostic
Niveau 2
100. Structure Programme
Structure générale
Suivi de programmation
Exemple 1
Exemple 2
101. Bloc d'organisation
OB par type d'opération
Propriétés des OB
105. Instructions
107. Blocs de programme
1. Introduction
2. OB
2.1 Présentation
3. DB
3.1 Propriétés
4. UDT
5. FC
5.1 EXO 1
5.2 EXO 2
6. FB
6.1 EXO 1
6.2 EXO 2
7. Exo 3
110. Profibus
Profibus DP
Profibus PA
Méthodes d'accès au réseau
Exemple : ajouter un fichier GSD
Com entre S7_314 et ET200S
111. Modbus
Câblage
Configuration matérielle
Programme automate
Défauts
Test programme
112. ProfiNet
S7 317 et ET 200S
S7 1200 et E/S S7 1200
S7 317 via S7 317
114. WIFI
115. Com Inter API - NIV 1
Simulateur
116. Com Inter API - NIV 2
Avec Séquence
Avec Bloc Dédié
Avec Bloc Biblio
119. COM MQTT
Programme
121. Com SMS
Configurer carte SIM
Paramétrer alarme CPU
Gestion de la Com SMS
Séquence de COM
Configurer SMS LINA
130. Variateur S120
Configurer COM Axe
Piloter Axe S120
140. IO-Link
Exercice détecteur de distance
150. Régul
Exo : Regul Niveau Cuve
Divers
Exercice
Niveau 1
Exercice n°1-A
Méthode Grafcet
Méthode ST
Exercice n°1-B
Grafcet : SFC
Synthèse SFC
Méthode structuré : SCL
Synthèse SCL
Exercice n°2-A
Méthode Grafcet
Méthode ST
Exercice n°2-B
Méthode Grafcet
Méthode ST
Exercice n°3-A
Méthode Graph : grafcet
Méthode Structuré
Exercice n°3-B
Méthode Graph : grafcet
Méthode SCL : Structuré
Exercice n°5
Méthode SFC : Graph
Méthode SCL
Programmation IHM
Exercice n° 08
1. Introduction
2. Grafcet fonctionnel
3. Méthode SCL
3.1 Programme
3.2 Gestion Défauts Capteurs
3.3 Gestion MMA
3.4 Gestion des Pompes
3.5 Séquence gestion de pompage
3.6 Séquence d’affectation pompes
3.7 Gestion des Sorties TOR
3.8 Synthèse
4. Programmation IHM
4.1 Configuration
4.2 Programme
4.3 Graphique IHM
4.4 Paramètres et Pop_Up
5. Simulation
Niveau 2
Exercice 4 convoyeur
Prog Bloc Fonction
Séquence
Séquence convoyeur
Séquence trémie
FC Sorties et OB1
IHM Convoyeur tasse
Bandeau haut bas
Synoptique convoyeur
Paramètres convoyeur
Forçages TOR
118 Transfert vrac
Programme
Séquence
Recette
IHM
Niveau expert
200. Logiciel et Firmware
Complément
300. Traçabilité des événements
La partie automate
La partie Lina
L’échange API - LINA
Méthode Structuré
Niveau 1
1. Matériels
Composants ET200SP
Divers
2. Logiciels
Version
3. Gestion application
Les transferts
Connexion sans source
Complément
Structure programme
Cybersécurité
4. Bloc d'organisation
5. Adressage
5.1 Complément
6-9. Langages automate
7. Ladder - Contact
Exercice n°1
Exercice n°2
Exercice n°3
Exercice n°4
8. Graph
8.1. Exercice 1 BP_MA
8.2. Exercice 2 BP_AU
8.3 Compléments
8.4 FB Grafcet
9. Structuré SCL
9.1 Remplissage cuve
9.2 Poinçonneuse
9.3 Compléments
6.1 Complément
11. Utilitaire Front
3. EXO LE TÉLÉRUPTEUR
12. MMA
Exo 1 Remplissage cuve
Exo 2 Poinçonneuse
Complément
13. Analogique
Exo 1 : entrée analogique
Exo 2 : sortie analogique
14. Visu et forçage
17. Diagnostic
Fonction
Icône de diagnostic
Niveau 2
100. Structure Programme
Structure générale
Suivi de programmation
Exemple 1
Exemple 2
101. Bloc d'organisation
OB par type d'opération
Propriétés des OB
105. Instructions
107. Blocs de programme
1. Introduction
2. OB
2.1 Présentation
3. DB
3.1 Propriétés
4. UDT
5. FC
5.1 EXO 1
5.2 EXO 2
6. FB
6.1 EXO 1
6.2 EXO 2
7. Exo 3
110. Profibus
Profibus DP
Profibus PA
Méthodes d'accès au réseau
Exemple : ajouter un fichier GSD
Com entre S7_314 et ET200S
111. Modbus
Câblage
Configuration matérielle
Programme automate
Défauts
Test programme
112. ProfiNet
S7 317 et ET 200S
S7 1200 et E/S S7 1200
S7 317 via S7 317
114. WIFI
115. Com Inter API - NIV 1
Simulateur
116. Com Inter API - NIV 2
Avec Séquence
Avec Bloc Dédié
Avec Bloc Biblio
119. COM MQTT
Programme
121. Com SMS
Configurer carte SIM
Paramétrer alarme CPU
Gestion de la Com SMS
Séquence de COM
Configurer SMS LINA
130. Variateur S120
Configurer COM Axe
Piloter Axe S120
140. IO-Link
Exercice détecteur de distance
150. Régul
Exo : Regul Niveau Cuve
Divers
Exercice
Niveau 1
Exercice n°1-A
Méthode Grafcet
Méthode ST
Exercice n°1-B
Grafcet : SFC
Synthèse SFC
Méthode structuré : SCL
Synthèse SCL
Exercice n°2-A
Méthode Grafcet
Méthode ST
Exercice n°2-B
Méthode Grafcet
Méthode ST
Exercice n°3-A
Méthode Graph : grafcet
Méthode Structuré
Exercice n°3-B
Méthode Graph : grafcet
Méthode SCL : Structuré
Exercice n°5
Méthode SFC : Graph
Méthode SCL
Programmation IHM
Exercice n° 08
1. Introduction
2. Grafcet fonctionnel
3. Méthode SCL
3.1 Programme
3.2 Gestion Défauts Capteurs
3.3 Gestion MMA
3.4 Gestion des Pompes
3.5 Séquence gestion de pompage
3.6 Séquence d’affectation pompes
3.7 Gestion des Sorties TOR
3.8 Synthèse
4. Programmation IHM
4.1 Configuration
4.2 Programme
4.3 Graphique IHM
4.4 Paramètres et Pop_Up
5. Simulation
Niveau 2
Exercice 4 convoyeur
Prog Bloc Fonction
Séquence
Séquence convoyeur
Séquence trémie
FC Sorties et OB1
IHM Convoyeur tasse
Bandeau haut bas
Synoptique convoyeur
Paramètres convoyeur
Forçages TOR
118 Transfert vrac
Programme
Séquence
Recette
IHM
Niveau expert
200. Logiciel et Firmware
Complément
300. Traçabilité des événements
La partie automate
La partie Lina
L’échange API - LINA
AEI FORMATION OUEST
Configuration matériel : Référence de la CPU
AEI FORMATION OUEST
Conf Bits systèmes : Gestion mémentos système et cadence
AEI FORMATION OUEST
Table de variables standard
AEI FORMATION OUEST
Table d’E/S
AEI FORMATION OUEST
Table de visualisation pour Test des ENTREES SORTIES
AEI FORMATION OUEST
Création du OB1_MAIN
AEI FORMATION OUEST
Arborescence du projet
AEI FORMATION OUEST
Arborescence du projet et OB1
AEI FORMATION OUEST
Création des DB séquences
AEI FORMATION OUEST
Création du FC23_BITS_HORAIRES
AEI FORMATION OUEST
Programmation du FC23_BITS_HORAIRES
AEI FORMATION OUEST
Création du FC55_SURV_VER
AEI FORMATION OUEST
Surveillance des vérins : Programmation du FC55_SURV_VERIN
AEI FORMATION OUEST
Création du FC60_GESTION_MMA
AEI FORMATION OUEST
Gestion Marche / Arrêt : Programme FC60_GESTION_MMA
AEI FORMATION OUEST
Création du FC de séquence
AEI FORMATION OUEST
Programmation SCL de divergence et convergence en ET
AEI FORMATION OUEST
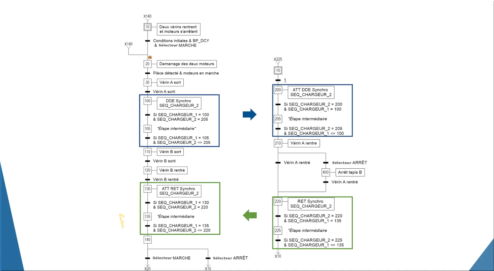
Programmation SCL de divergence DDE Synchro en ET
AEI FORMATION OUEST
Programmation SCL de convergence RET Synchro en ET
AEI FORMATION OUEST
Grafcet fonctionnel des deux séquences
3.1 SEQ CHARGEUR
AEI FORMATION OUEST
FC202_SEQ_CHARGEUR_1 en SCL
AEI FORMATION OUEST
FC204_SEQ_CHARGEUR_2 en SCL
3.2 Sorties TOR
AEI FORMATION OUEST
Création du FC900_SORTIE_TOR
AEI FORMATION OUEST
Gestion des sorties TOR : FC900_SORTIE_TOR
AEI FORMATION OUEST
Commande des deux voyants VOY_DEF_AU et VOY_DEF_VER
AEI FORMATION OUEST
Appel dans l’OB1_Main [OB1]
3.3 Synthèse
AEI FORMATION OUEST
Arborescence finale
AEI FORMATION OUEST
OB1_Main [OB1]
AEI FORMATION OUEST
FC23_BITS_HORAIRES
AEI FORMATION OUEST
FC55_SURV_VER
AEI FORMATION OUEST
FC60_GESTION_MMA
AEI FORMATION OUEST
FC202_SEQ_CHARGEUR_1
AEI FORMATION OUEST
FC204_SEQ_CHARGEUR_2
AEI FORMATION OUEST
FC900_SORTIE_TOR
Méthode Graph : grafcet
Exercice n°3-B
Menu
Fermer
Domaines d’activités
Menu
Fermer
Retour
Domaines d’activités
Agriculture
Menu
Fermer
Retour
Agriculture
Poulailler
Station de semences
Automatisme
Menu
Fermer
Retour
Automatisme
Palettier
Retourneur
Brasserie
Menu
Fermer
Retour
Brasserie
Contrôles Qualités
Gestion de production
TRS
Chocolaterie
Cidrerie
Enseignement
Menu
Fermer
Retour
Enseignement
Formation - Machine Thermique
Formation - Enseigner Usine 4.0
Formation - Ligne de production
Formation - Meuble rangement
Formation - MES
Fiche CEE
Gestion du Bâtiment
Menu
Fermer
Retour
Gestion du Bâtiment
BOS / BIM
Centralisation Lycées
Gestion du froid
GTE
GTU
Lina Web - Suivi batiment
Performance énergétique
Rexel
Cahier des charges tertiaire
Laiterie
Menu
Fermer
Retour
Laiterie
Ferments lactiques
Suivi NEP
Nutrition Animale
Menu
Fermer
Retour
Nutrition Animale
Nutrition et santé animale
Réception Vrac
Process Poudre
Process Fabrication
Menu
Fermer
Retour
Process Fabrication
Melange à Sec
Stérilisateur
Stérilisateur en continu
Autoclave
Usine Béton
Traitement de l'eau
Menu
Fermer
Retour
Traitement de l'eau
Compteurs d'eau
NEP
STEP
Projets
Menu
Fermer
Retour
Projets
Agriculture
Automatisme
Menu
Fermer
Retour
Automatisme
Palettier
Retourneur
Energie
Menu
Fermer
Retour
Energie
BOS / BIM
Centralisation Lycées
GTE
Compteur d'eau
Fiche CEE
GTU
STEP
Vulcaniser presses et autoclave
ERP
GMAO
GPAO
Menu
Fermer
Retour
GPAO
Atelier Poudre
Brasserie
Cidrerie
Ferments lactiques
Mélange à sec
Nutrition animale
projet26
projet25
Station de semences
Usine Aliment
Usine Béton
GTB
Menu
Fermer
Retour
GTB
Gestion du froid
Rexel
Lina Web
Menu
Fermer
Retour
Lina Web
Pont Bascule
Tableau de bord
Process
Menu
Fermer
Retour
Process
Autoclave
Laiterie - Suivi NEP
NEP
Stérilisateur
Stérilisateur en Continu
Qualité
Menu
Fermer
Retour
Qualité
Suivi Analyses Biologiques
TRS
Menu
Fermer
Retour
TRS
Brasserie
Coffret
Formations
Menu
Fermer
Retour
Formations
Automatisme
Menu
Fermer
Retour
Automatisme
API Tertiaire
Les Bases
Bus Tertiaire
Evitons la médiocrité
Méthode à maitriser
Objet Supervision
PL7 Pro
PL7 série 7
SEW
STEP 7
TIA Portal
Unity Pro
Convoyeur modulaire
Menu
Fermer
Retour
Convoyeur modulaire
Niv 1 - Lina
Niv 1 - Exercices Lina
Niv 2 - Lina
Niv 3 - TRS
Niv 4 - GPAO
Electricité
Menu
Fermer
Retour
Electricité
Electricité
IGE
Energie
Menu
Fermer
Retour
Energie
BOS / BIM
Norme ISO 50001
Décret Eco Tertiaire
Performance Energétique
Rapport Conso Energétique
Enseignement
Menu
Fermer
Retour
Enseignement
Licence Chargé Affaires
Ligne de Production
Machines thermiques
MES
Usine 4.0
Meuble rangement
Générateur
Informatique
Menu
Fermer
Retour
Informatique
Adresse IP
Base de Données
Réseaux et Serveurs
IHM
Menu
Fermer
Retour
IHM
EOTE
WinCC
WinCC Unified
LINA
Menu
Fermer
Retour
LINA
Contrôle métrologique
GMAO
Normes
Principe de Base Lina
Principe de Base ERP
Présentation
Menu
Fermer
Retour
Présentation
CFIA
Gestion Energie
Le Groupe
STEP
Usine 4.0
Produits Tiers
Menu
Fermer
Retour
Produits Tiers
Diris - Socomec
Ewon
IMAGO
Lecteur QR Code
Sofrel S4W
Supervision
Menu
Fermer
Retour
Supervision
PCVue
Topkapi
TRS
Menu
Fermer
Retour
TRS
Machine de production
Suivi Analyses TRS
Robot
Menu
Fermer
Retour
Robot
Pince Zimmer
Tutoriels Lina
Menu
Fermer
Retour
Tutoriels Lina
Baptême LINA
Général
Menu
Fermer
Retour
Général
Critères Statistiques
Gestion des Calibrages
Gestion des Stocks
Modèle de structures
Outils de Mesure
Lina et la communication
Rapport sur évènement
Tableaux de Valeurs
Hypervision
Menu
Fermer
Retour
Hypervision
Lina Hypervision
Les objets
LINA Maintenance GMAO
LINA GPAO
Menu
Fermer
Retour
LINA GPAO
GPAO Procédure/Gamme
Lina Procédé
LINA Process
LINA Performance
Menu
Fermer
Retour
LINA Performance
Amélioration continue
TRS
LINA Web
Qualité
Menu
Fermer
Retour
Qualité
Amélioration continue
Analyses Biologiques
Contrôles Qualité
Management de la Performance
Plan d’action
Qualification
Tour de Ronde
Cahier des charges
Menu
Fermer
Retour
Cahier des charges
Energie
Etude MES
GMAO
Présentation
Menu
Fermer
Retour
Présentation
API Days
Carrefour de l'eau
CFIA
GTE
Métier Intégrateur
Usine 4.0
Le Groupe